linux is not unix

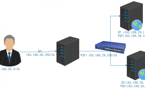
  • LVS_DR配置

    DR : 192.168.29.150 VIP:192.168.29.100 RS1: 192.168.29.110 VIP:192.168.29.100 RS2:192.168.29.120 VIP:192.168.29.100 RS 配置 1 配置VIP [root@local ~]# ifconfig lo:0 192.168.29.100 netma…

    2017-06-30
  • LVS –负载均衡基础

    一 负载均衡的五种解决方案 1 http重定向 HTTP重定向就是应用层的请求转发。用户的请求其实已经到了http重定向负载均衡服务器,服务器根据算法要求用户重定向,用户收到重定向请求后,再次请求真正的集群。 优点:简单 缺点:性能较差 2 DNS域名解析负载均衡 DNS域名解析负载均衡就是在用户请求DNS服务器,获取域名对应的IP地址时,DNS根据服务器直…

    Linux干货 2017-06-22
  • Samba服务

    一 服务端配置 1 安装所需软件 [root@centos7 ~]# yum install samba samba-common -y samba主要提供SMB服务所需的各项服务程序、相关的文件及其他和Samba相关的设置等 samba-common提供服务端和客户端都会用的的数据,包括主配置文件、语法检查等 2 添加Samba用户 添加smb1、smb2…

    Linux干货 2017-06-13
  • 基于NFS实现WordPress

    实验内容: (1)主机IP nfs server IP :192.168.29.120 nfs server IP: 192.168.29.110 (2)要求 nfs server共享/data/web/ 、/data/mysql 两个目录 nfs client挂载nfs server共享的/data/web/的文件系统至/var/www/html;部署wo…

    2017-06-13
  • 三台主机部署phpwind

    PHPWind(简称:PW)的使命是让网站更具价值,让更多人从网络中享受便利,以提升生活品质。 phpwind是一个基于PHP和MySQL的开源社区程序,是国内最受欢迎的通用型论坛程序之一。phpwind第一个版本ofstar发布于2004年。截止2013年12月phpwind项目品牌由阿里云计算有限公司拥有,软件全面开源免费。 特点 1. 非凡的访问速度 …

    2017-06-13
  • phpMyAdmin安装部署

    phpMyAdmin安装部署 phpMyAdmin 是一个用PHP编写的软件工具,可以通过web方式控制和操作MySQL数据库。通过phpMyAdmin 可以完全对数据库进行操作,例如建立、复制和删除数据等等。如果使用合适的工具,MySQL数据库的管理就会变得相当简单。应用 MySQL 命令行方式需要对 MySQL 知识非常熟悉,对SQL语言也是同样的道理。…

    2017-06-13
  • 配置HTTPS

    环境为CentOS 7.3、httpd2.4.6 一 搭建证书 CA 主机为192.168.29.3 client主机为 192.168.29.100 1 生成私钥 [root@centos7 ~]# (umask 077 ; openssl genrsa -out /etc/pki/CA/private/cakey.pem 4096) Generating…

    2017-06-06
  • 配置LAMP实现WordPress

    配置LAMP实现WordPress 在同一台主机上实现LAMP(Linux + Apache + MariaDB + PHP) CentOS 7.3、Apache 2.4.6、MariaDB 5.5.52、PHP 5.4.16 1 安装LAMP 采用yum方式进行安装httpd、MariaDB、php、php-mysql,php-mysql用来进行php和M…

    2017-06-06
  • gawk基础

    gawk程序是Unix中原始awk程序的GNU版本。gawk程序让流编辑器迈上了一个新的台阶,它提供了一种编程语言而不只是编辑器命令。在gawk编程语言中,可以完成下面的事情: (1)定义变量来保存数据; (2)使用算数和字符串操作符来处理数据; (3)使用结构化编程概念(比如if-then语句和循环)来为数据处理增加处理逻辑; (4)通过提取数据文件中的数…

    Linux干货 2017-05-22
  • 把编译安装的httpd 实现服务脚本,通过service和chkconfig 进行管理

    把编译安装的httpd 实现服务脚本,通过service和chkconfig 进行管理 1 编译安装httpd 把httpd编译安装在/app/httpd/目录下。 2 在/etc/rc.d/init.d/目录下新建一个文件httpd 这个文件的目的在于让service 命令可以管理编译安装的httpd服务。 文件内容如下: [root@CentOS68 ~…

    Linux干货 2017-05-15
  • 大话命令之–ss

    大话命令之—ss ss是Socket Statistics的缩写。顾名思义,ss命令可以用来获取socket统计信息,它可以显示和netstat类似的内容。 优势: (1)显示更多更详细的有关TCP和连接状态的信息,(2)比netstat更快速更高效。 1 格式 格式:ss    [option]… &nbs…

    Linux干货 2017-05-15
  • 文本三剑客—sed 基础

    文本三剑客—sed 基础        sed编辑器被称作流编辑器(stream editor),和普通的交互式文本编辑器恰好相反。在交互式文本编辑器中(比如vim),你可以用键盘命令来交互式的插入、删除或者替换数据中的文本。流编辑器则会自爱编辑器处理数据之前基于预习提供的一组…

    Linux干货 2017-05-15
  • IP命令

    IP命令 ip命令是Linux下较新的功能强大的网络配置工具。 1 功能 ip命令用来显示或操纵Linux主机的路由、网络设备、策略路由和隧道。 2用法 Usage: ip [ OPTIONS ] OBJECT { COMMAND | help } ip [ -force ] -batch filename -force:不要终止批处理模式中的错误 -b:-…

    Linux干货 2017-05-07
  • 网络组Network Team

    网络组Network Team 网络组team:是将多个网卡聚合在一起,从而实现容错和提高吞吐量 1 创建网络组接口 nmcli connection add type team con-name TEAMname ifname INTname [config JSON] TEAMname 指定连接名,INname指定接口名, JSON指定runner方式,…

    Linux干货 2017-05-07
  • 网络配置之-nmcli

    使用nmcli配置网络 NetworkManager是管理和监控网络设置的守护进程,设备既就是网络接口,连接是对网络接口的配置,一个网络接口可以有多个连接配置,但同时只有一个连接配置生效。 1 使用nmcli配置主机名 CentOS6 之前主机配置文件:/etc/sysconfig/network CentOS7主机名配置文件:/etc/hostname,默…

    Linux干货 2017-05-07